Today I found out a new thing regarding Notes views :-)
It is ridiculous :-) I couldn't even imagine that I do not know something about Notes views.
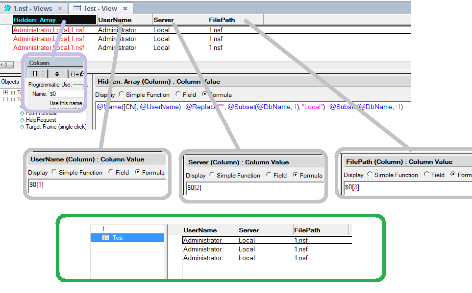
The funny thing about it is that it is clearly described in a Notes help but I had never knew it and never seen that someone else used this.
When I investigated this problem I decided to read standard documentation regarding programmatic column name and I found out there that it is possible to use a value from one column in another column via referring to its programmatic name.
Did you know that?
See the following screen shot:
I think it may have a sense in a context of performance.
Sometimes you may have several columns which are dependent on the same condition and it seems reasonable to compute it once in a hidden column and then use its value in other columns without doing the same job many times.

There was a massive-HUGE-Ridiculously big @If() formula that converted values to new keyNames. Only problem was that the @If() string was so long it overran the size-limit for a column and couldn't save the view; so, I had to split the @If()-string into 3-different @If()'s: one-chunk per column in the 3 first View-column, and a 4th column computing the proper converted keyValue** to be used as a Category-value.
ReplyDeleteThe 4th column over was a category Categorized column, and the formula for the 4th column is concatenation of the first 3 column's value with the concatenation done using $A:$B:$C which list element are the Programmatic Names of the first 3 columns.
The 4th column categorized perfectly.
Combining Left-to-Right Programatic column names make clean coding in down-line columns
**[this was for a real-time hotfix solution - all values should be computed in the form and no computations necessary in the view - imho]